Immer mehr Versandhändler setzen auf umfassende Multi-Channel-Strategien, um ihre bestehenden Marktanteile im E-Commerce zu sichern oder weiter auszubauen. Der Vorteil von mehreren Angebots- und Kommunikationskanälen, um das eigene Produktangebot zu platzieren, liegt auf der Hand: Über mehr Vertriebswege werden auch mehr potenzielle Käufer angesprochen und im Idealfall als Kunden gewonnen.
Dabei geht es heute keineswegs mehr nur um eine intelligente Kombination und Verbindung von Offline- und Online-Aktivitäten, also beispielsweise dem stationären Verkauf im Ladengeschäft und dem parallelen Online-Vertrieb im Webshop. Auch wer über kein lokales Geschäft oder eine überregionale Filialstruktur verfügt, sollte sich des Themas Multi-Channel annehmen. Die nahezu durchgängig überproportionalen Umsatzzuwächse von E-Commerce-Marktplätzen in den vergangenen Jahren empfinden viele Onlinehändler als wachsende Konkurrenz. Insbesondere Shopbetreiber, die bislang auf die Implementierung einer geeigneten Multi-Channel-Strategie komplett verzichtet haben, sollten ihre Position und Haltung überprüfen.
In diesem Blogbeitrag möchte ich euch die Chancen und Vorteile für ein breites Multi-Channeling aufzählen und näher bringen. Anschließend werde ich euch ein Tool vorstellen, mit dem ihr die breite Streuung eurer Produktangebote zielgerichtet umsetzen könnt. Als langjähriger JTL-Technologiepartner haben wir von marcos software mit unicorn 2 eine Software für JTL-Wawi entwickelt, mit der ihr schnell und komfortabel gewünschte Produkte auf zahlreichen bedeutenden Marktplätzen einstellen könnt.
Die Bedeutung von Multi-Channel im E-Commerce
Der weltweite Online-Handel verzeichnet seit Jahren stetig wachsende Umsatzzahlen. Allein in Deutschland werden in 2015 voraussichtlich 43,6 Milliarden EUR umgesetzt, das entspricht einem Plus von knapp 12% zum Vorjahr. Die Tendenz ist ungebrochen: Ein Großteil der bisher nur im stationären Handel anzutreffenden Kunden kauft zusehends online ein, immer mehr Vollzeit-Berufstätige nutzen die flexibleren Möglichkeiten bei der Online-Bestellung und die nachwachsende Generation zählt seit Jahren zu der aktivsten Käufergruppe und gibt damit die Richtung vor.

Die Gründe für diesen stabilen Umverteilungsprozess zugunsten des E-Commerce sind vielfältig. So ergab eine Statista Umfrage aus 2015 in Deutschland, dass den Online-Kunden vor allem das Stöbern außerhalb von Öffnungszeiten, die Ruhe beim Einkauf, ein gezielter Preis- und Servicevergleich (auch in Bezug auf Schnäppchen) und der gleichzeitige Zugang zu vielen Händlern wichtig sind. Die daraus resultierende Zeitersparnis wird von den Nutzern ebenfalls als einer der Hauptgründe für das Shopping im Netz genannt.

Wenn wir uns die Beweggründe der Online-Kunden aus der Statista-Umfrage nun näher ansehen, dann fällt auf, dass neben den eher allgemeinen Vorzügen von Online-Angeboten überhaupt, vor allem auch die Vergleichbarkeit der Preise und Services sowie der Zugang zu vielen Händlern von großer Bedeutung sind.
E-Commerce-Marktplätze mit Vorteilen gegenüber dem klassischen Online-Shop
In beiden zuvor genannten Punkten ist der klassische, einzelne Online-Shop dem E-Commerce Marktplatz unterlegen. Zwar ist es für den Kunden via Preisvergleichsportale möglich, eine Vielzahl von Angeboten zum gesuchten Produkt zu finden, doch fällt so das klassische „Stöbern“ – immerhin der zweitwichtigste Beweggrund der Käufer – durch die gezielte, ausschließlich produktbezogene Suche in besagten Portalen weg.
Für den Kunden ist es praktischer dort zu schauen und Orientierung zu erhalten, wo er – ansprechend gestaltet – eine maximale Anzahl an Angeboten (durch eine maximale Anzahl an Händlern) findet. Wenn sich zu dieser Angebotsbreite nun auch ein einfacher und immer gleicher Checkout und ein guter Kundenservice gesellen, dann ist den Präferenzen für solche Marktplätze nur schwer etwas entgegenzusetzen. Die überdurchschnittlichen Zuwächse bei Amazon in Deutschland belegen diese Entwicklung.
Ein weiterer Umstand, der vielen Shopbetreibern zu schaffen macht, ist die stark steigende Anzahl neuer Online-Shops und die wachsende Konkurrenz untereinander, insbesondere auch in Nischenbereichen. Die Wahrscheinlichkeit, potenzielle Kunden über die organischen Ergebnisse der Suchmaschinen zu erreichen, nimmt in enger werdenden Märkten kontinuierlich ab. Die relevanten Suchergebnispositionen sind und bleiben begrenzt – wer hier auch in Zukunft erfolgreich sein will, muss mit deutlich zunehmenden Kosten kalkulieren.
Damit wird deutlich, dass es für Online-Händler zunehmend wichtig wird, dass sie ihre Angebote dort platzieren, wo potenzielle Kunde danach suchen und letztlich auch finden. E-Commerce-Marktplätze werden hier weiter an Boden gewinnen und ihre Marktanteile deutlich ausbauen, da sind sich die Experten einig.

Für den Online-Händler ergeben sich durch die Implementierung einer differenzierten Multi-Channel-Strategie aber nicht nur Sichtbarkeitsgewinne, sondern auch weitere Vorteile für sein E-Business insgesamt. Ein Überblick:
Höhere Marktabdeckung
Über die jeweiligen E-Commerce-Marktplätze lassen sich unterschiedliche und auch neue Zielgruppen ansprechen und gewinnen.
Einsparpotenzial / Wirtschaftlichkeit
Ein verzweigtes Angebotssystem über mehrere Kanäle kann zu einer Senkung der Vertriebskosten führen.
Bessere Risikosteuerung
Ein ausgewogenes Multi-Channel-System erlaubt es, Nachfrageschwankungen jeweiliger Zielgruppen auszugleichen und die Abhängigkeit von einzelnen Kanälen und Absatzmittlern zu minimieren.
Welche Möglichkeiten bieten sich, den eigenen Multi-Channel-Vertrieb auszubauen?
Ein Marktplatzkunde hat die gleichen, hohen Ansprüche wie ein Shopkunde. Auch hier erwartet der Käufer einen unkomplizierten Service, eine schnelle Abwicklung seiner Bestellung und nach dem Kauf, eine problemlose Bearbeitung möglicher Nachfragen oder Retouren. Wer diesen Erwartungen auch in Zeiten steigender Konkurrenz gerecht werden will, kommt heute ohne den Einsatz von intelligenten und kosteneffizienten Softwarelösungen nicht mehr aus.
JTL-Wawi bringt von Haus aus eine hervorragende Infrastuktur für ein Mangement vieler verschiedener Absatzkanäle mit. Zentral verwaltete Kundendaten, Ineinandergreifen relevanter Prozesse für die Angebotssteuerung (automatisierter Lagerbestandsabgleich) sowie vielfältige Möglichkeiten für eine differenzierte, kanalspezifische Produktkommunikation. Durch die Bereitstellung dieser Funktionalitäten und auch durch die Erfahrung und den Erfolg mit eazyAuction – den vollautomatisierten Schnittstellen zu eBay und Amazon – ist JTL-Wawi bestens aufgestellt für die Anbindung weiterer Marktplätze. Genau an diesem Punkt setzen wir mit unserer Softwarelösung unicorn 2 an.
JTL-Wawi und unicorn 2: Mehr Reichweite durch neue Kanäle!
Als Technologiepartner arbeiten wir Tag für Tag eng mit JTL zusammen und kennen daher die Anforderungen der Kunden sehr genau. Bei der Entwicklung von unicorn 2 war und ist es uns wichtig, eine Lösung zu bieten, die die steigenden Bedürfnisse der Multi-Channel-Kunden bedient, dem Versandhändler eine Vielzahl von neuen Absatzmöglichkeiten schafft und ihn dennoch von zusätzlicher, aufwändiger Arbeit in der Administrierung freihält.
unicorn 2 ist eine lokale Zusatzsoftware für JTL-Wawi, die – einmal eingerichtet – vollautomatisch und ohne weiteres Zutun des Händlers, alle gewünschte Artikel und Details an wichtige E-Commerce-Marktplätze sendet und stets aktuell hält. Bestellungen werden in Sekundenschnelle abgeholt und ebenso automatisch in JTL-Wawi zur weiteren Bearbeitung eingepflegt. Für den Händler bietet sich zu jeder Zeit die Möglichkeit sein Angebot zu skalieren und auf weitere Marktplätze auszuweiten.

Dabei ist unicorn 2 gänzlich unsichtbar im täglichen Arbeitsalltag. Es überwacht dauerhaft sämtliche Änderungen, die der Händler in JTL-Wawi an Artikeln, Kategorien oder Bestellungen vornimmt. Geordnet nach Prioritäten und gemäß der individuellen Einstellungen werden alle nötigen Infos zu den angebundenen Marktplätzen gesandt. Durch ein immer gleiches Interface ist es zudem schnell und komfortabel möglich, weitere Marktplätze zielgerichtet anzubinden. Der Händler gibt seine Zugangsdaten ein, definiert anschließend, welche Artikel und Kategorien hochgeladen werden dürfen und schon beginnt unicorn 2 automatisch alle weiteren Schritte abzuarbeiten.
E-Commerce-Marktplätze, die ihr mit unicorn 2 bereits jetzt mühelos anbinden könnt:
Rakuten.de ist einer der führenden deutschen Marktplätze mit integriertem Shopsystem. Über 7.200 Händler verkaufen hier mehr als 22 Millionen Produkte und bieten dabei ein einmaliges Shopping-Erlebnis.
Hood.de wurde bereits im Jahr 2000 gegründet und ist heute mit über 1,5 Mio. Mitgliedern, über 4 Mio. Angeboten täglich und über 3 Mio. Besuchern monatlich einer der größten Onlinemarktplätze Deutschlands.
Allyouneed.com (ehemals MeinPaket.de) ist der Marktplatz von DHL und bietet Shopbetreibern einen professionellen Verkaufskanal für ihr komplettes Sortiment.
Shopgate.de macht euren Onlineshop mobil. Ob als mobile Webseite oder Shopping-App für Smartphones und Tablets – Shopgate ist der richtige Partner für das Einkaufserlebnis unterwegs.
Hitmeister.de zählt mittlerweile zu einem der größten deutschen Online-Shopping-Portale und verfolgt seit 2007 das Ziel, den Kauf und Verkauf von Produkten aller Art 100% sicher, einfach und günstig zu gestalten.
DaWanda.de ist der Online-Marktplatz für Einzigartiges, Unikate und Selbstgemachtes. In insgesamt über 230.000 DaWanda-Shops bieten kreative Menschen ihre mit Liebe gefertigten Produkte an.
ricardo.ch ist der größte Schweizer Online-Marktplatz. Hier handeln derzeit über 2,3 Mio. Mitglieder Waren im Wert von über 660 Mio. Franken jährlich.
SumoScout.de ist mehr als nur ein Online-Marktplatz. SumoScout schafft neue Marktplätze und erschließt damit den Händlern neue Absatzmärkte und den neuen Marktplatzbetreibern zusätzliche Gewinnquellen.
Für 2016 und im Zuge einer weiteren Internationalisierung ist aktuell die Anbindung folgender Marktplätze geplant:
idealo.de | check24.de | yatego.de | smartvie.de | fyndiq.de
crowdfox.com | ricardoshops.ch | cdiscount.com | priceminister.com | etsy.com
unicorn 2 zum Testen und in wenigen Schritten installiert
Für alle Interessenten bieten wir selbstverständlich eine kostenlose Testphase von 14 Tagen, in der ihr die Vorzüge und das Handling von unicorn 2 eingehend prüfen könnt. Auf Wunsch können wir diesen Zeitraum auch verlängern. Über unsere Homepage könnt ihr die Testversion beantragen: uni2.it/testen
Auch auf unserer Partnerseite unicorn 2 bei JTL könnt ihr euch nochmal von den Vorteilen überzeugen und auch von hier einen Testbetrieb anstoßen.
Sofern ihr euch für unicorn 2 entscheidet: Mit einem flexiblen Lizenzmodell möchten wir jungen Händlern einen unkomplizierten Einstieg in die Welt des Multi-Channel-E-Commerce ermöglichen. Aber auch etablierten Unternehmen mit einem größeren Portfolio und dem Wunsch über viele Vertriebskanäle gleichzeitig zu präsentieren, bieten wir für unicorn 2 eine passende Lizenz – und das mit stets fest kalkulierbaren Kosten. Zwei Lizenztypen stehen euch zur Verfügung:
Die Single-Lizenz, mit der ein Marktplatz aus dem Portfolio von unicorn 2 angebunden werden kann.
Die Multi-Lizenz, einer Flatrate mit der sich alle Marktplätze aus dem Portfolio von unicorn 2 anbinden lassen.
unicorn 2 lässt sich in wenigen Schritten installieren, ein Assistent und viele Anleitungsvideos führen euch – Schritt für Schritt – durch die notwendigen Prozesse.
unicorn 2 im Einsatz: Ein Blick in die Praxis …
In unicorn 2 lassen sich neue Markplätze spielend leicht hinzufügen. Durch die übersichtliche Benutzeroberfläche und das immer gleiche Aussehen – egal für welchen Markplatz – sind weitere Anbindungen mühelos umsetzbar, ohne lange Dokumentationen wälzen zu müssen!

Ein Assistent unterstützt euch bei der Anbindung und Einrichtung, so dass ihr keine nötigen Angaben überseht.

Die Steuerung, welche Artikel zum jeweiligen Marktplatz hochgeladen und aktualisiert werden sollen, erfolgt in unicorn 2 zentral über ein vom Händler einmalig definiertes Regelwerk. Dies hat den großen Vorteil, dass – einmal eingestellt – beliebig viele neue Artikel ins das Sortiment von JTL-Wawi aufgenommen werden können (z.B. automatisiert via JTL-Ameise). Diese Artikel stehen direkt auch den angebundenen Marktplätzen zur Verfügung, ohne dass ein zusätzlicher Aufwand je Artikel für den Händler anfällt! Das einmal eingerichtete Regelwerk entscheidet automatisch, ob ein Artikel hochgeladen werden soll, ganz gleich, ob 500, 5000 oder 50.000 Artikel im Sortiment sind oder neu hinzukommen!

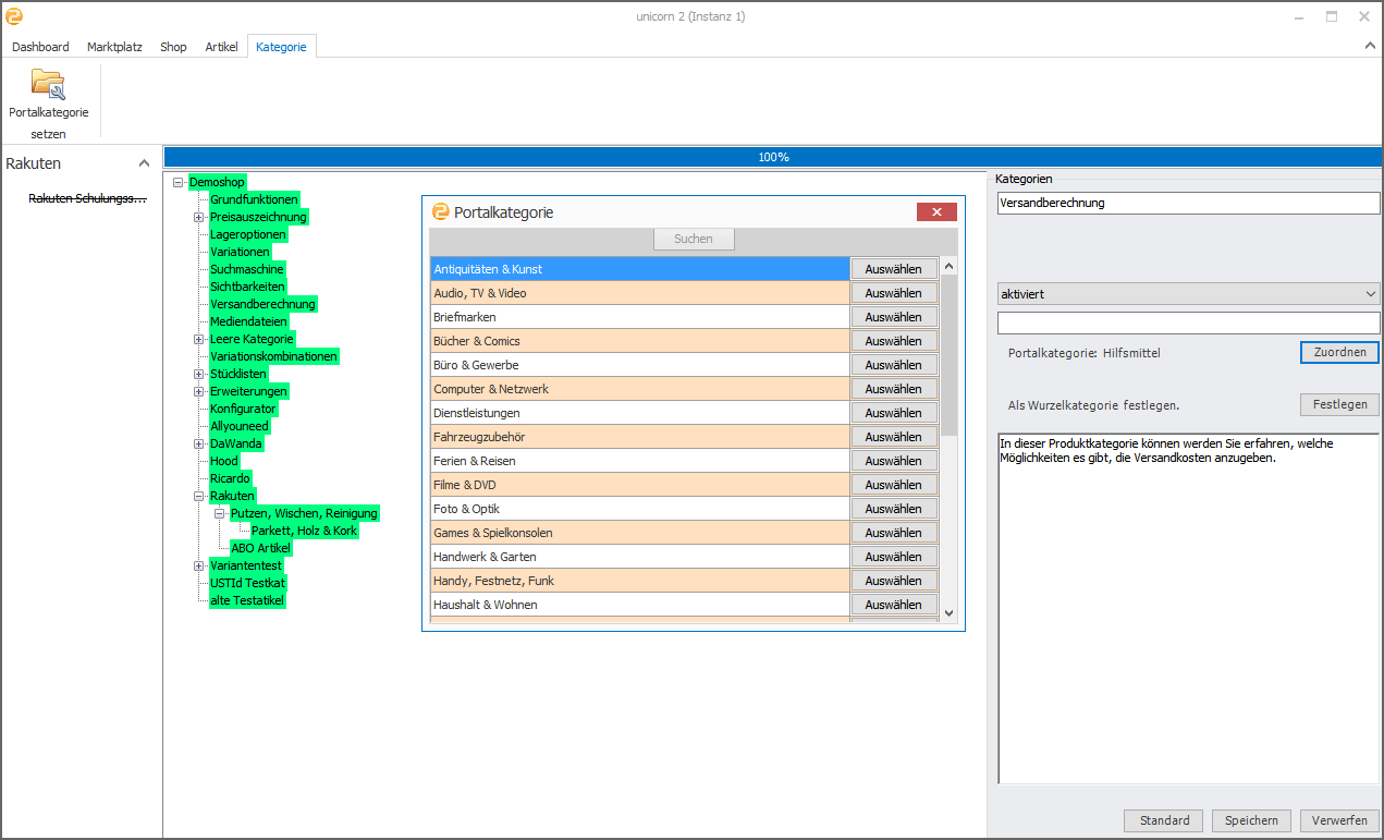
Die Kategorien eines Marktplatzes – bei uns Portalkategorien genannt – können in unicorn 2 mit wenig Aufwand den Artikeln zugeordnet werden: Durch eine Vererbung innerhalb der Kategoriestruktur von JTL-Wawi reicht es aus, lediglich der Oberkategorie eine Marktplatzkategorie zuzuordnen. unicorn 2 übernimmt diese dann automatisch für alle Unterkategorien und deren Artikel. Damit erreicht ihr ein Maximum an Zuordnungen mit nur wenigen Klicks.
Die jeweiligen Marktplatzkategorien werden aufbereitet und stets mit gleichem Aussehen direkt in unicorn 2 angezeigt – eine manuelle Suche auf dem Marktplatz und das fehleranfällige Abtippen von numerischen Schlüsseln gehört der Vergangenheit an!

Der Datenaustausch zwischen JTL-Wawi und unicorn 2 erfolgt stets automatisch im Hintergrund. Es ist nicht notwendig, einen manuellen Abgleich per Buttonklick o. ä. anzustoßen. Durch die in Windows integrierten Dienste beider Systeme bemerkt unicorn 2 jede Veränderung an Artikel, Kategorien und Bestellungen in JTL-Wawi. Innerhalb von Minuten werden diese Informationen automatisch zu den angebundenen Marktplätzen gesandt. Dieser Dienst, ähnlich dem des JTL-Wawi-Worker, startet automatisch mit Windows, so dass zusätzlicher Aufwand bei Produkt- und Angebotspflege für den Händler entfällt.

Über entsprechende Einstellungen könnt ihr die Zeiten für die jeweilig durchzuführenden Abgleiche genau einstellen. So könnt ihr beispielsweise erreichen, dass die Bandbreite eurer Internetverbindung während des Tagesgeschäftes geschont wird oder eine automatische Unterbrechung für die nächtliche Datenbanksicherung erfolgt.
Ich hoffe, dass ich euch mit meinen Ausführungen einen kleinen Eindruck von der Leistungsfähigkeit und den Chancen vermitteln konnte, die euch unicorn 2 bereithält. Ich würde mich freuen, wenn das eingespielte Team von JTL-Wawi und unicorn 2 auch bei euch zukünftig zu einer besseren Sichtbarkeit und zu einem Umsatzboost führt.
Besten Dank für eure Aufmerksamkeit!
Marc von marcos software
