Jtl Ameise Datenimport Blogheader

Datenmigration mit JTL-Ameise

Wer JTL-Wawi das erste Mal mit Artikeldaten befüllen will, Massendatenaktualisierungen, eine größere Sortimentserweiterung oder ähnlich Umfangreiches vornehmen möchte, verwendet in der Regel die JTL-Ameise, um Zeit zu sparen und Fehler zu vermeiden. Hierbei handelt es sich um ein flexibles und vorlagengesteuertes Import- und Export-Tool innerhalb der JTL-Wawi.

Unser Servicepartner Gerfried Drube von eCOMpetenzCenter hat sich mit diesem Thema intensiv beschäftigt und im April 2015 seine Zertifizierung im Bereich „Datenmigration“ abgelegt. Dieser Blogbeitrag richtet sich an alle JTL-Kunden, die Daten in einem EDI-Format (engl. electronic data interchange) der Nachrichtenart PRICAT verarbeiten und importieren wollen. Und das möglichst effizient.

EDI(fact) PRICAT

Neben den normalen Datenmigrationen aus Excel-Listen von Kunden, sowie Datenübernahmen aus xt:Commerce, Gambio, osCommerce und anderen Shop-Systemen, überzeugt eCOMpetenzCenter besonders mit dem Projekt “EDI(fact) PRICAT”. Bei dieser speziellen Art der Verarbeitung werden Katalogdaten und Artikelstammdaten mittels EDI-Mapping und anschließendem automatischen Import per JTL-Ameise besonders schnell und zuverlässig in JTL-Wawi eingelesen. Auf Wunsch kann sogar der gesamte Prozess automatisiert werden.

EDI-Mapping

Ausgangspunkt für das EDI-Mapping waren bereitgestellte EDI-Daten des Subset EANCOM, Nachrichtenart PRICAT im D96A oder D01B Standardformat, die mittels eines EDI-Mapping (Programmierung) und Converter-Software in ein vorgeschriebenes CSV Inhouse-Format gebracht wurden.

Aufgabe war es, mit nur einem Mapping pro EDI-Datei jeweils eine CSV-Datei zu erzeugen.

Die Besonderheit lag darin, dass die Industrie in ihren EDI-Daten nur die Kindartikel mit ihrem GTIN (ehemals EAN) als einleitendes Artikel-Segment liefern. Über die Artikelvariantennummer des Lieferanten werden nun Vaterartikel (Datenzeile in der CSV-Datei) für den anschließenden, perfekten Import in JTL-Wawi generiert, um daraus die bekannten Variationskombinationen zu bilden, wie sie auf eCommerce-Plattformen verwendet werden.

Zudem wurde darauf geachtet, dass Lieferantenvariationen (wie z.B. Größe und Farbe) unterschiedlich behandelt und kostengünstig programmiert wurden.

Hier ein Beispiel:

Lieferant A beginnt eine neue Artikelnummer mit einer anderen Farbe und unterscheidet nur die Variante Größe. Lieferant B unterscheidet innerhalb derselben Artikelnummer in den Varianten Farbe und Größe.

Auf den ersten Blick stellt das ein Problem dar. Aber dafür gibt es folgende Lösung:

Der Import in JTL-Wawi funktioniert mit vier Importvorlagen, die per CMD (Command-Line) Funktion von JTL-Ameise automatisiert verarbeitet werden können. Es können (per Batch-Datei gesteuert) auch mehrere CSV-Dateien (und somit EDI-Dateien) nacheinander verarbeitet werden.

Der Prozess in Bildern:

Tvmanager RDP Settings 192.168.2.103 Remotedesktopverbindung
Ausgangspunkt des gewünschten Imports ist eine PRICAT-Datei. Auf dem Screenshot ist die Artikelnummer markiert.
Jtl Ameise Tvmanager Rdp Settings Remotedesktopverbindung 01 Blog
Mithilfe der EDI-Mapping Converter-Software wird nun die PRICAT-Datei in eine CSV-Datei konvertiert.
Jtl Ameise Vmanager RDP Settings Remotedesktopverbindung Blog
Nach erfolgreicher Konvertierung sind die Daten als CSV-Datei (inkl. Vaterartikel) kompatibel für JTL-Ameise.
Jtl Ameise Tvmanager Rdp Settings 02 Remotedesktopverbindung Blog
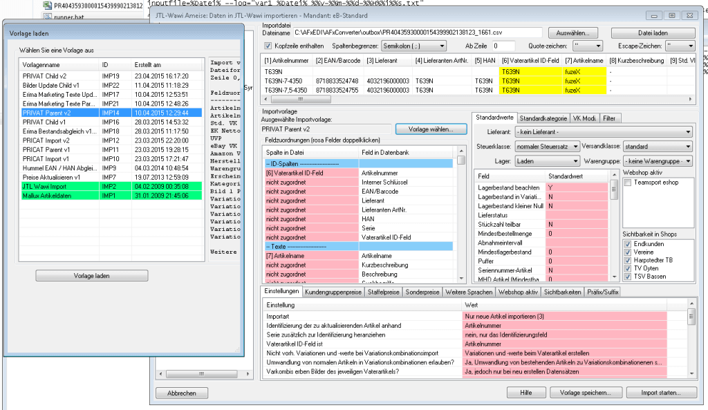
Die CSV-Datei kann nun mit JTL-Ameise ausgewählt und zugeordnet werden.
Jtl Ameise Tvmanager Rdp Settings 192.168.2.103 Remotedesktopverbindung Blog
Nach dem erfolgreichen Import in JTL-Wawi mit JTL-Ameise werden die Vater- und Kindartikel angezeigt.

Wie lange dauert die Datenmigration?

Als Beispiel wurden 23.334 aktuelle Katalogdaten der Sportmarke ASICS inkl. Vater-/Kinderartikel (Variationskombinationen) in JTL-Wawi importiert. Der gesamte Import dauerte nur ca. 20 Minuten.

Eine Migration dieser 23.334 Artikeldaten inkl. Variationskombinationen durch Erstellen von JTL-Ameise kompatiblen CSV-Dateien und den verschiedenen Importen würde hingegen ungefähr acht bis zehn Stunden in Anspruch nehmen.

Der Einsatz von EDI-Mapping führt also zu einer enormen Zeitersparnis.

Für alle Fragen rund um dieses Thema steht euch Gerfried Drube von eCOMpetenzCenter gerne zur Verfügung. Seine Kontaktdaten findet ihr auf seiner speziell hierfür eingerichteten Website zum EDI(fact) Belegaustausch mit seinen unterschiedlichen Nachrichtenarten. Wir wünschen euch viel Erfolg!