
JTL-Wawi 1.4 ist als Stable Version verfügbar
Das neue Stable Release von JTL-Wawi 1.4 ist da. Die neue Version, die sich länger als erwartet in der Release Candidate-Phase befunden hat, profitiert gerade deshalb jedoch von einer Vielzahl auf Herz und Nieren getesteter Änderungen und Features. Hauptaugenmerk liegt auf der neuen Kundenverwaltung sowie den umfangreichen Neuerungen für JTL-WMS und JTL-Packtisch+. Eine Übersicht über den Inhalt von JTL-Wawi 1.4 findet ihr im Folgenden.
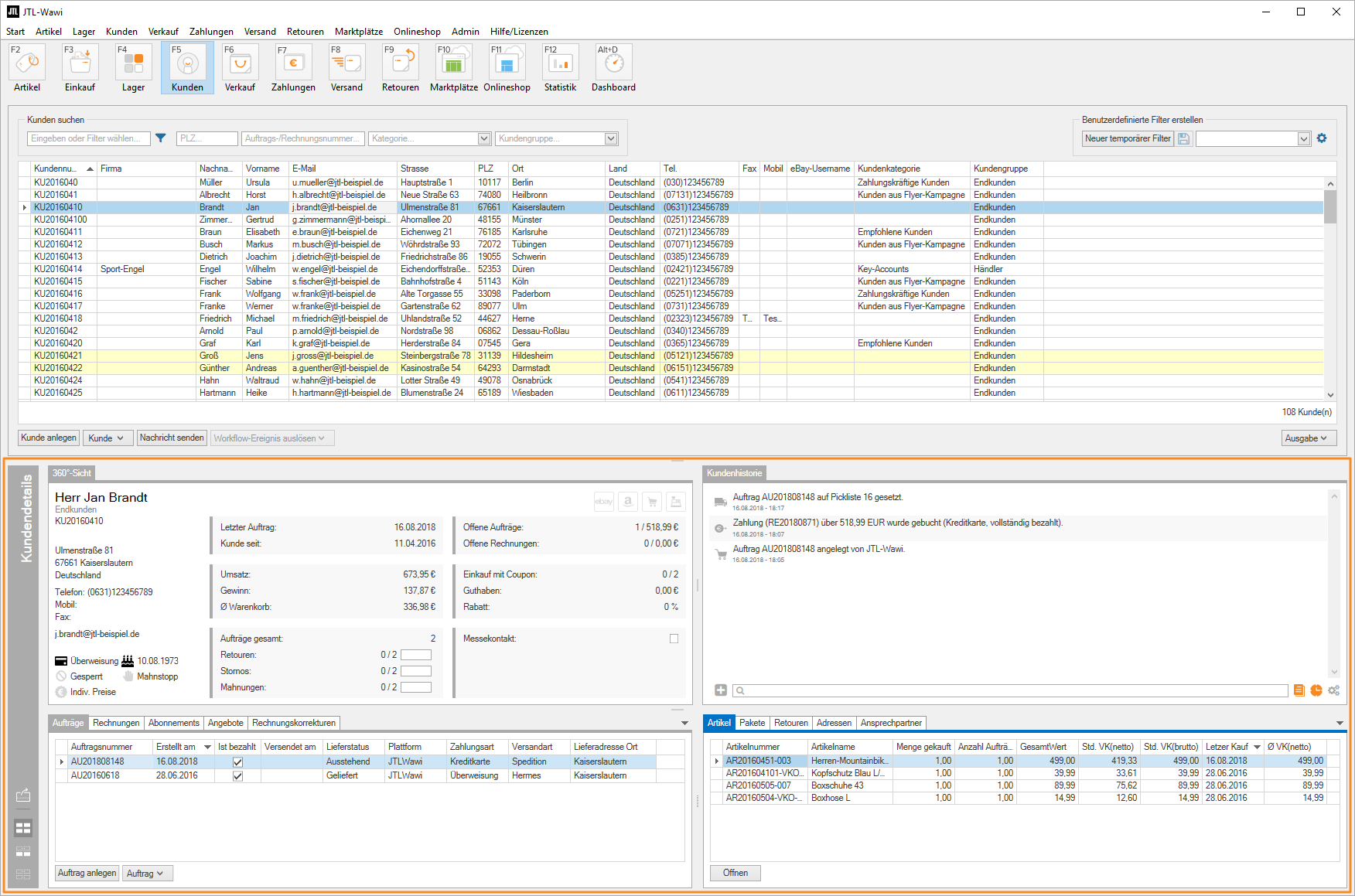
Kunde 2.0
Wir haben die Kundenübersicht sowie die Kundendetails grundlegend überarbeitet – mit dem Ziel von mehr Praxisbezug und Usability. Die Änderungen ermöglichen Händlern einen umfassenden Überblick über wichtige Kennzahlen, Daten und Infos zum jeweiligen Kunden im direkten Gespräch.

Das Feature im Überblick
Mittels eines ausdockbaren Widgets in JTL-Wawi 1.4 können Händler parallel zu jeder Oberfläche der Warenwirtschaft relevante Informationen zu Kunden aufrufen.
JTL-Wawi 1.4 bietet also optimale Voraussetzung fürs Kundengespräch. Ob nun Fragen zur letzten Bestellung bestehen oder ihr gezielter an einzelne Kunden verkaufen möchtet – Kunde 2.0 wertet diesen Prozess massiv auf.
Mehr zur überarbeiteten Kundenverwaltung findet ihr hier:
JTL-WMS & JTL-Packtisch+
JTL-WMS und JTL-Packtisch+ profitieren in starkem Ausmaß vom Update auf Version 1.4 der Warenwirtschaft. Sie erweitert die Lagerverwaltungssoftware und das Versandmodul um neue Usability-Funktionen sowie gänzlich neue Features und eine modernisierte Mobile App. Dabei hatte unsere Entwicklung besonders die alltäglichen Prozesse im Lager im Auge, die dank der Neuerungen ein Plus an Effizienz bieten.

Die Neuerungen im Überblick
Neue App für JTL-WMS
JTL-WMS Mobile ist die neue native App für Android, iOS & UWP, die die bisherige alte App ersetzt. Sie ermöglicht euch nicht nur die gewohnten Funktionen der alten Version, sondern steht künftig zu jedem neuen Major Release mit neuer Version und in idealem Zusammenspiel mit JTL-WMS zur Verfügung.

Mehr zu den Neuerungen bei JTL-WMS und JTL-Packtisch+:
Blogpost zu Neuerungen bei Packtisch & Lagerverwaltung
JTL-Track&Trace Betaphase
JTL-Wawi 1.4 enthält alle Grundfunktionalitäten für die neue Sendungsverfolgung JTL-Track&Trace. Mit Start der Open Beta für die Sendungsverfolgung kurz nach Release der neuen Warenwirtschaftsversion können Kunden diese erstmals aktiv nutzen. Im Zeitraum dieser Testphase steht die Nachverfolgung für Sendungen via DHL zur Verfügung (Update Juni 2022: Ab JTL-Wawi 1.6.40.0. können auch Sendungen von DPD und GLS nachverfolgt werden!). Anders als das bisherige Modul JTL-Shipping wird JTL-Track&Trace nach Ende der Open Beta ein kostenpflichtiges Modul. Der Beta-Test selbst ist natürlich kostenfrei.
Details zur Sendungsverfolgung, einen FAQ sowie konkrete Fallbeispiele für ihre Nutzung haben wir in den zugehörigen Blogbeiträgen aufgezeigt:
Sendungsverfolgung mit JTL-Track &Trace Teil 1
Sendungsverfolgung mit JTL-Track &Trace Teil 2

Amazon-Angebotsmapping
Ab Version 1.4 unserer Warenwirtschaft ist es nicht mehr nötig, doppelte Artikelpflege bei FBA-Angeboten zu betreiben. Durch die neuen Optionen, Amazon-Angebote und Stammartikel variabel miteinander zu verknüpfen, können Händler ab sofort auch Bestände sauberer berechnen und Bestellvorschläge nutzen.

Das Angebotsmapping im Überblick
Die Usability für Onlinehändler, die auch auf Amazons Marktplatz verkaufen, steigt dank des neuen Features signifikant. Hier einige Beispiele:
Auch der Umstieg vom reinen Amazon-Handel zum Handel über JTL-Wawi gestaltet sich einfacher. Denn ab Version 1.4 dürfen Artikelnummern von Produkten und SKUs der zugehörigen Amazon-Angebote voneinander abweichen. Sie lassen sich nach dem Angebotsimport zuweisen – die SKUs bei Amazon können davon unberührt bleiben.
Das Amazon-Angebotsmapping reduziert bisherige Workarounds vieler Händler und orientiert sich klar an einer praxisorientierteren, effizienteren Nutzung für unsere JTL-eazyAuction-Kunden.
Mehr zum Angebotsmapping für Amazon findet ihr hier:
Blogpost zum neuen Angebotsmapping
Optimierte Dokumentenvorlagen
JTL-Wawi 1.4 birgt zahlreiche Verbesserungen für die Nutzung der wichtigsten Geschäftspapiere wie Rechnungen, Lieferscheine und Co. Mit der Weiterentwicklung unserer Standardvorlagen und dem Ausgabe-Modul bieten wir mehr Möglichkeiten, diese Dokumente zu gestalten und zu editieren.

Die Verbesserungen im Überblick
Mit der neuen Vorlagen- und Ausgabenverwaltung geben wir Händlern ein Plus an Flexibilität an die Hand. Geschäftspapiere lassen sich nun noch eingängiger und ohne externe Hilfe bearbeiten und abändern.
Weitere Details liefert unser Blogbeitrag über die Dokumentenvorlagen:
Optimierte Vorlagen für den Onlinehandel
Weiterführende LinksPassend zum Release haben wir auch eine eigene Landingpage für JTL-Wawi 1.4 geschaffen. Wer sich ein konkretes Bild aller technischen Änderungen im Detail machen möchte, findet all diese Informationen im Changelog der neuen Version. Freunde von Bewegtbildern wiederum können sich auch mit unserem neuen Release-Video über JTL-Wawi 1.4 informieren.
DownloadJTL-Wawi 1.4 steht ab sofort zum Download zur Verfügung. Wir wünschen euch viel Spaß mit dem geballten Lesestoff und viel Erfolg beim Einsatz der neuen Version in eurem Daily Business!