JTL-Track&Trace Stable und neuer Servicedesk in JTL-Wawi
Veröffentlicht am: 12. März 2020

Verbesserte Kundenkommunikation: Mit JTL-Track&Trace und dem neuen Servicedesk

Die Schlagzahl der Kommunikation wird im E-Commerce immer höher: Kunden möchten in Echtzeit informiert gehalten werden und erwarten prompte Reaktionen auf ihre Anliegen. Für Händler ist es nicht immer einfach, mit diesen Erwartungen Schritt zu halten. Doch JTL schafft Abhilfe! Sowohl unsere Sendungsverfolgung JTL-Track&Trace, die seit heute als Stable Version verfügbar ist, als auch unser neuer Servicedesk in JTL-Wawi unterstützen euch dabei, eure Kommunikation mit Kunden und Lieferanten effizient zu organisieren und Reaktionszeiten zu verkürzen.

JTL-Track&Trace

Unser Versandmodul für DHL, DPD und GLS im Überblick

Heute heben wir unsere Sendungsverfolgung JTL-Track&Trace aus der Open Beta. Damit steht sie euch von nun an als Stable Version zur Verfügung. Für all diejenigen, die unser Tool noch nicht kennen, haben wir die wichtigsten Funktionen noch einmal zusammengefasst:

JTL-Track&Trace ist Teil der vielfältigen Logistiklösungen von JTL, die wir unter dem Überbegriff „JTL-Shipping“ bündeln. Unser Versandmodul JTL-Track&Trace haben wir entwickelt, um euch mehr Überblick und Kontrolle über laufende Versandprozesse zu geben: Über eine Schnittstelle zu JTL-Wawi werden die Sendungsstatus eurer DHL-Pakete (sowie DPD- und GLS-Pakete! | Update: Juni 2022) automatisch eingelesen und kategorisiert.

Hierarchie aller Versandmodule unter JTL-Shipping

Zur besseren Übersicht werden alle Sendungen einem der vier Ordner zugeordnet: Erstellt, Unterwegs, Zugestellt, Problem. So seht ihr sofort, wenn es mal zu Lieferverzögerungen oder Problemen kommt, und könnt eure Kunden informieren, bevor sie selbst etwas mitbekommen. Das schafft Transparenz, Vertrauen und erhöht die Kundenzufriedenheit – ohne, dass ihr mehr Arbeit habt. Denn die erledigt JTL-Track&Trace für euch!

JTL-Track&Trace greift euch auch bei Nachforschungsanträgen unter die Arme, die ihr mithilfe unserer Workflows bei DHL automatisiert in Auftrag gebt. Oder ihr greift manuell bei einem Problem ein. Das bleibt ganz euch überlassen.

Nachforschungsantrag Sendungsverfolgung JTL-Track&Trace

Alle News zur Stable Version von JTL-Track&Trace

Natürlich bringt die Stable Version von JTL-Track&Trace einige Neuerungen mit sich. Außerdem gibt es wichtige Infos und Ankündigungen, die wir mit euch teilen wollen:

Damit ihr zum heutigen Start der Stable Version alle Funktionen nutzen und gleich mit dem Tracken eurer Sendungen starten könnt, benötigt ihr mindestens JTL-Wawi Version 1.5.15.1.

Bislang ist JTL-Track&Trace auf das Zusammenspiel mit den Services von DHL, DPD und GLS ausgerichtet. Hinter den Kulissen führen wir bereits eifrig Gespräche mit weiteren Versanddienstleistern, um euch in Kürze weitere Auswahlmöglichkeiten bereitzustellen. Wir halten euch natürlich auf dem Laufenden!

Wie bereits angekündigt, endet mit dem heutigen Release die kostenfreie Betaphase von JTL-Track&Trace. Ab sofort habt ihr die Wahl zwischen sechs Tarifen, die ihr im JTL-Store buchen könnt. Die Stufen sind abhängig von eurem individuellen Versandvolumen: Wählt zwischen dem kostenfreien Einsteigertarif bis hin zum Profitarif mit 20.000 trackbaren Sendungen im Monat.

Händler nutzt JTL-Track&Trace

Viele von euch haben während der Betaphase mit ihrem Feedback dazu beigetragen, dass wir JTL-Track&Trace weiter verbessern können. Um uns bei euch für eure Mithilfe zu bedanken, haben wir ein kleines „Schmankerl“ vorbereitet: Wenn ihr bereits Nutzer von JTL-Track&Trace seid, könnt ihr unsere Sendungsverfolgung weitere 2 Wochen völlig kostenfrei einsetzen. Bis zu welchem Datum dies der Fall ist, könnt ihr im Kundencenter einsehen.

Wer JTL-Track&Trace bislang nicht im Einsatz hat, kann sich natürlich vor der Buchung einer Lizenz eine kostenfreie 14-tägige Testphase aktivieren, um alle Funktionen unverbindlich auf Herz und Nieren zu prüfen.

Mit dem Stable Release wächst unsere Sendungsverfolgung enger mit einem weiteren Produkt zusammen: Ab sofort könnt ihr mithilfe von JTL-Track&Trace auch die Label eurer Fulfiller im JTL-Fulfillment Network tracken. So behaltet ihr nicht nur die Übersicht über eure eigenen Versandprozesse, sondern auch über eure ausgelagerten Aufträge. Einzige Voraussetzung: Euer Fulfiller nutzt den Versandservice von DHL, DPD oder GLS.

Ihr könnt es kaum erwarten, JTL-Track&Trace nun auch in der Stable Version einzusetzen? Oder wollt ihr unsere Sendungsverfolgung zunächst ausgiebig testen? Beides ist möglich! Holt euch hier gleich euer Versandmodul für JTL-Wawi:

Servicedesk

Kundenkommunikation 2.0: Mit unserem neuen Servicedesk

Wie wäre es, wenn ihr eure Kunden nicht nur über den Status ihrer Sendungen informieren, sondern eure Kommunikation mit Kunden und Lieferanten insgesamt verbessern und damit weitere Ressourcen sparen könntet? Dabei hilft euch unser nagelneuer Servicebereich in JTL-Wawi: Der Servicedesk. Mit ihm erledigt ihr die gesamte Kommunikation mit Kunden und Lieferanten direkt aus eurer Warenwirtschaft heraus.

Der Servicedesk ist zurzeit als Open Beta verfügbar, dennoch könnt ihr ihn bereits produktiv einsetzen:

Manuel Pieztsch

Wie in jeder Beta kann es noch zu kleineren Fehlern kommen. Unser Servicedesk ist aber bereits so ausgereift, dass nichts gegen einen produktiven Einsatz in der täglichen Kundenkommunikation spricht.

Manuel Pietzsch, Product Owner JTL-Wawi

Übrigens: Während der Open Beta steht euch der Servicedesk komplett kostenfrei zur Verfügung. Ob und in welcher Form wir für das Modul ein Pricingmodell einführen, steht derzeit noch in Diskussion.

So unterstützt euch der Servicedesk bei der Arbeit

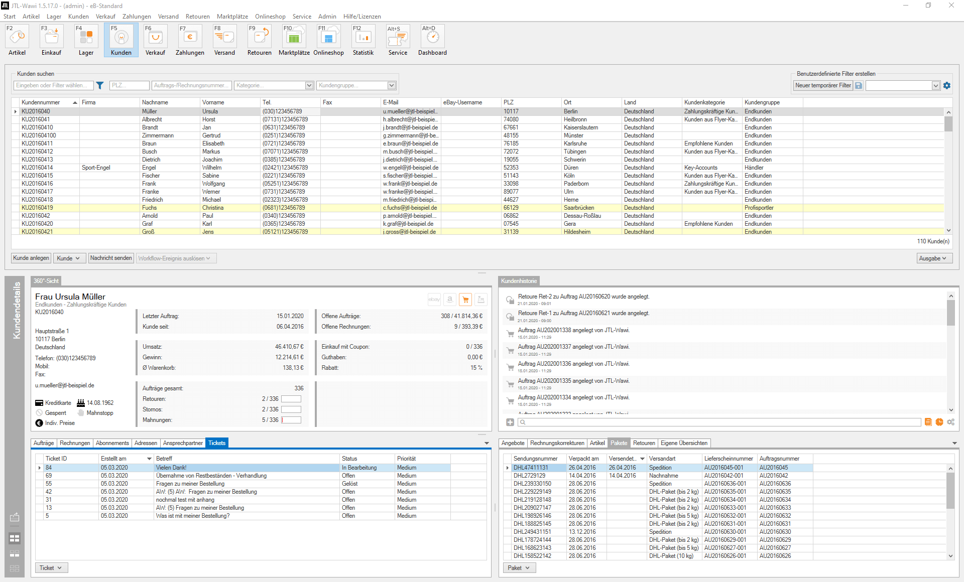
Über „Service“ erreicht ihr den neuen Bereich in JTL-Wawi und seht dort sämtliche Tickets, welche die gesamte Kommunikation mit euren Kunden und Lieferanten organisieren. Dazu gehören nicht nur aktuelle E-Mail-Verläufe, sondern die gesamte Vorgangshistorie sowie wichtige Informationen wie beispielsweise zum bisherigen Bestellverhalten.

Servicedesk in JTL-Wawi

Spart euch die lästige Suche nach Auftrags- und Kundeninformationen: Denn alles, was an Daten zu einem Kunden oder Lieferanten gespeichert ist, könnt ihr euch direkt aus der eingehenden E-Mail heraus über das Kundenwidget anzeigen lassen. Schätzt zukünftig binnen Sekunden ein, wie wichtig ein Kunde für euer Unternehmen ist und wie kulant ihr euch z. B. bei einem Streitfall zeigen solltet.

Kundenwidget JTL-Wawi

Jede E-Mail wird im Servicedesk automatisch als neues Ticket angelegt oder einem vorhandenen zugeordnet. Erhaltet ihr eine neue Nachricht, identifiziert JTL-Wawi den Kunden anhand der E-Mail-Adresse und stellt automatisiert eine Verknüpfung zwischen Ticket und Kunden her. Durch Label lassen sich alle Tickets kennzeichnen und können so einem Arbeitsprozess oder einer Personengruppe zugeordnet werden, die sich beispielsweise um Reklamationen kümmert.

JTL-Wawi analysiert auch alle eingehenden Nachrichten auf Schlüsselbegriffe wie „Auftrag“ oder „Rechnung“und verlinkt diese automatisch im Text. Ein Klick darauf genügt und ihr bekommt sofort den entsprechenden Vorgang oder das zugehörige Dokument angezeigt.

Das sind natürlich längst nicht alle Features unseres neuen Servicedesks. Wenn ihr alle Highlights kennenlernen und gleichzeitig erfahren wollt, wir ihr den Servicedesk bei euch einrichtet, empfehlen wir euch das neueste Video von Manuel:

Zusätzliche Hilfe erhaltet ihr selbstverständlich auch über die praktischen Einrichtungsanleitungen in unserem JTL-Guide:

Ihr habt Anmerkungen zum neuen Servicebereich in JTL-Wawi? Wie immer sind wir sehr gespannt auf eure Erfahrungen aus dem Live-Betrieb. Helft uns dabei, unseren neuen Bereich noch besser zu machen und lasst uns euer Feedback über das JTL-Forum zukommen: