Out now!

JTL-Wawi 1.7

Neu in der JTL-Produktfamilie:
Produktionslösung und JTL-Wawi App

Eine Version, zwei Meilensteine

Lange haben wir in unserer Entwicklungswerkstatt getüftelt, geschraubt und geschliffen. Jetzt ist es vollbracht: Mit dem Release von JTL-Wawi 1.7 läuft unser erstes hauseigenes Produktionstool JTL-Plan&Produce vom Band – bereit für den Einsatz auf Eurer Werkbank! Die neue Software ist ein echter Meilenstein auf unserem Weg, die Funktionalität der Warenwirtschaft so zu erweitern, dass sie alle Bereiche Eures Handels abbildet.

Ein Highlight kommt bei JTL selten allein: Auch die JTL-Wawi App feiert Premiere als Stable Version. Mit ihr könnt Ihr ab sofort mobil auf Eure Warenwirtschaft zugreifen. Bei der Entwicklung von JTL-Wawi 1.7 lag unser Fokus klar auf Stabilität und Performance. Dennoch hat natürlich auch diese Version einige neue Features im Gepäck, die wir Euch hier kurz vorstellen.

Neue Funktionen. Mehr Möglichkeiten
Die Higlights von JTL-Wawi 1.7

Produzieren mit JTL-Plan&Produce

Plant Eure Produktion in JTL-Wawi, anschließend leitet Euch das Assistenzsystem JTL-Workbench visuell durch den Fertigungsprozess.

Mobil arbeiten mit der JTL-Wawi App

Verbindet Euer Smartphone via Android oder iOS mit JTL-Wawi, um von unterwegs schnell auf Artikel, Kunden oder Aufträge zuzugreifen.

Vorlagen im Bestellvorschlag nutzen

Spart Zeit im Einkauf, indem Ihr Eure Bestellvorschläge als Vorlagen speichert und Eure Bedarfsanalysen mit relativen Zeiträumen präzisiert.

„Eigene Übersichten“ erweitern

Optimiert Eure Geschäftsprozesse mit den erweiterten „Eigenen Übersichten“, wo Ihr nun mehrere Datensätze in Eure Abfragen einbeziehen könnt.

Die Highlights der Warenwirtschaft JTL-Wawi 1.7 bieten Onlinehändlern mehr Effizienz im täglichen E-Commerce.

Ran an die Werkbank!

Produktion und Veredelung bestehen meist aus komplexen Abläufen. Unsere neuen Lösungen JTL-Plan&Produce und JTL-Workbench sind ideale Tools, um Eure Fertigungsprozesse ganzheitlich zu managen und durchzuführen.

Das Planungsmodul JTL-Plan&Produce ist nahtlos in JTL-Wawi integriert. Hier behaltet Ihr alles Notwendige im Blick – von Komponenten und Bauteilen, über Werkzeug bis hin zu Produktionsorten und Lagerstätten. Bei der Herstellung selbst unterstützt Euch das Assistenzsystem JTL-Workbench. Mit Anleitungen und visuellen Hilfen führt es Euch durch alle Fertigungsschritte. Die Anwendung ist für diverse Produktgruppen und Branchen einsetzbar und deckt sowohl Individual- als auch Serienproduktion ab.

All-in-one-Lösung für Produktion

Planung und Herstellung in einem System, so dass Eure Prozesse ganzheitlich aufeinander abgestimmt sind.

Nahtlose Integration

Produktion hört nicht an der Werkbank auf. JTL-Plan&Produce ist ohne Systembruch mit Ein- & Verkauf, Lager & Versand verzahnt.

Flexible Herstellungsverfahren

Mit den Fertigungsarten von JTL-Workbench könnt Ihr sowohl Individual- als auch Serienfertigungen durchführen.

Schiffer Service Geschäftsführer

JTL-Plan&Produce bindet sich nahtlos über die Warenwirtschaft in unsere Workflows ein. Als Logistik- und Fulfillment-Dienstleister ist Effizienz für uns enorm wichtig. Diese technische Flexibilität gibt uns die Freiheit, unseren Kunden ein attraktives Gesamtpaket anzubieten.

Schnell fertig
Mit den Fertigungsarten von JTL-Workbench

Abhängig von Saison, Auslastung, oder ob Ihr Individual- oder Serienfertigung durchführt, könnt Ihr in JTL-Workbench flexibel zwischen drei Fertigungsarten wählen. So könnt Ihr Aspekte wie Timing, Menge oder Losgröße genau an Eure Anforderungen anpassen.

Händler können für ihre Produktion mit JTL-Plan&Produce und JTL-Workbench drei Fertigungsarten wählen.
  • Ad-hoc-Produktion
    Die Fertigung erfolgt ‚an Ort und Stelle‘ ohne Daten aus Verkauf oder Beschaffung. Menge, Material oder Arbeitsgänge legt Ihr während der Produktion fest.
  • Dispositionsproduktion
    Die Fertigung richtet sich nach einem konkreten Bedarf aus der Beschaffung oder einem Kundenauftrag in JTL-Wawi. Ihr produziert immer exakt die Menge, die benötigt wird.
  • Auftragsbezogene Produktion
    Die auftragsbezogene Produktion ist ideal, wenn ein bestimmtes Produkt termingenau fertig werden soll. Alle Anforderungen werden dabei vom jeweiligen Auftrag individuell vordefiniert.
How it works

Weiterführende Infos zu JTL-Plan&Produce, einschl. Pricing und Lizensierung, findet Ihr auf unserer neuen Produktseite.

Bevor Ihr die Maschinen hochfahrt, empfehlen wir einen Blick in unsere Dokumentation. Dort findet Ihr auch ein Glossar zu allen wichtigen Begriffen rund um die Produktion.

JTL-Wawi App als Stable Version
Die Warenwirtschaft mit dem gewissen Touch

Mit der JTL-Wawi App unterwegs über das Mobilgerät auf die Warenwirtschaft zugreifen.

Mit unserer Mobile App für Android und iOS habt Ihr Eure Warenwirtschaft immer dabei und könnt von unterwegs bequem auf Angebote, Aufträge, Kunden, Workflows und Statistiken zugreifen. So smart geht E-Commerce!


JTL-Wawi to go

Einfach kurz das Smartphone zücken und mit wenigen Touch-Befehlen Bestände abfragen, Kunden anlegen oder Aufträge erstellen: Die JTL-Wawi App ist der ideale Begleiter auf Außenterminen, Messen oder Dienstreisen. Sie verknüpft Euer Mobile Device mit der Warenwirtschaft im Office und macht zentrale Funktionen und Prozesse von JTL-Wawi überall verfügbar.

KPIs stets zur Hand

Wo auch immer Ihr seid, Eure Geschäftszahlen sind auch da. Dank des übersichtlichen Statistik-Dashboards in der JTL-Wawi App habt Ihr jederzeit die Performance Eures Unternehmens im Blick. Das Dashboard lässt sich mithilfe von Widgets individuell konfigurieren und spielt Statistiken aus, die Ihr in der Warenwirtschaft nach eigenem Bedarf erstellt.

Alle Artikel an Bord

Egal wie breit Euer Produktsortiment ist, es passt nun in jede Hosentasche. Mit der Mobile App sind alle Artikel Eurer Warenwirtschaft nur einen Handgriff entfernt. Über die Kategorien oder Artikelsuche gelangt Ihr schnell zu den Artikeldetails, um Euch Texte, Bilder, Bestand und Nettopreis anzeigen zu lassen. Auch Eure Stücklisten bildet die JTL-Wawi App ab.

Absolut fototauglich

Kamerascheu ist unsere Mobile App nicht: Ihr könnt direkt aus der App heraus die Kamera Eures Mobilgeräts ansteuern, um den Barcode eines Artikels zu scannen. Der entsprechende Artikel aus JTL-Wawi wird dann direkt in der App aufgreufen und Ihr könnt ihn z.B. als Position im Auftrag hinzufügen. Alternativ lässt sich dafür auch der Bluetooth-Scanner nutzen.

Manuel Pietzsch

Die JTL-Wawi App ist komplett mit Euch, der Community, entstanden. Viele großartige Ideen sind in die jahrelange Entwicklungsarbeit eingeflossen. Dafür ein herzliches Dankeschön! Ich bin gespannt, wie gut Euch die App gefällt. Nutzt doch direkt die smarte Feedback-Funktion in den Einstellungen der App, um mir zu schreiben. Ich freue mich auf Eure Kritik!

Manuel Pietzsch, Product Owner JTL-Wawi

So nehmt Ihr Eure Kunden mit

In der Mobile App findet Ihr alle Kunden, die in JTL-Wawi angelegt sind, einschließlich Informationen wie „Eigene Felder“, „Historie“ oder „Notizen“. Ihr könnt Kunden bearbeiten und neue Kunden anlegen. Oder Ihr ruft mit einem Touch-Befehl direkt den Auftrag des Kunden auf, um dessen Status zu prüfen. Gerade für Außendienstmitarbeiter sind die Features echte Benefits!

Aufträge öffnen, bearbeiten & anlegen

Alles was Ihr in JTL-Wawi im Auftrag tun könnt, könnt Ihr auch in der App! Nutzt die vielen Filteroptionen, um Aufträge schnell zu identifizieren. Ihr könnt Aufträge direkt bei Kunden vor Ort erstellen oder von unterwegs sofort reagieren, wenn z.B. Versanddaten kurzfristig geändert werden müssen. Nutzt Eure Handykamera, um Fotos als Anhang an einen Auftrag zu packen.

Workflows unterwegs ausführen

Ein mächtiges Highlight der JTL-Wawi App: Manuelle Workflows, die Ihr in Eurer Warenwirtschaft festgelegt habt, könnt Ihr nun bequem vom Smartphone oder Tablet aus anstoßen. Das können eigene Workflows zum Artikel, Auftrag oder Kunden sein, z.B. der Versand einer Auftragsbestätigung oder eine Benachrichtigung wegen Lieferverzögerungen.

Übersicht & intuitive Navigation

In der App ist alles miteinander vernetzt und Ihr könnt fließend zwischen den Bereichen wechseln, z.B. direkt aus einem Auftrag in den Kundenstamm springen. So habt Ihr in der täglichen Kundenkommunikation schnell die Informationen zur Hand, die Ihr braucht. Übrigens: Die Oberfläche der App könnt Ihr individuell verschlanken und Tabs ein- oder ausblenden.

JTL-Wawi App - Individuell anpassbares Dashboard mit Statistiken aus der Warenwirtschaft auf Mobilgerät anzeigen lassen
JTL-Wawi App - Artikel in der Warenwirtschaft schnell und übersichtlich auf dem Smartphone finden
JTL-Wawi App - Artikeldetails aus der Warenwirtschaft auf Mobilgerät
JTL-Wawi App
JTL-Wawi App - Aufträge direkt beim Kunden mit dem Smartphone in der Warenwirtschaft anlegen
JTL-Wawi App - Workflows aus der Warenwirtschaft unterwegs auf Mobilgerät ausführen
Die Anzeige auf dem Smartphone ist in den Einstellungen der JTL-Wawi App individuell konfigurierbar.

JTL-Wawi App im Demomodus ausprobieren!

Testet die App direkt out-of-the-box: Ihr könnt nach der Installation sofort mit Demodaten loslegen, ohne Euch mit JTL-Wawi zu verbinden. Klickt Euch einfach durch die App und überzeugt Euch selbst, wie leicht die Bedienung von der Hand geht.

Community-Wünsche werden wahr
Das ist neu in JTL-Wawi 1.7

Ihr sucht nach Möglichkeiten, Euren Einkauf effizienter zu machen? Wir haben da einen Vorschlag, genauer: den Bestellvorschlag in JTL-Wawi 1.7. Die neue Version unserer Warenwirtschaft punktet außerdem mit einer verbesserten Usability im Verkauf und mehr Komfort beim Initiieren manueller Workflows. Die entscheidenden Impulse für die neuen Features kamen auch diesmal von Euch!

Vorlagen im Bestellvorschlag

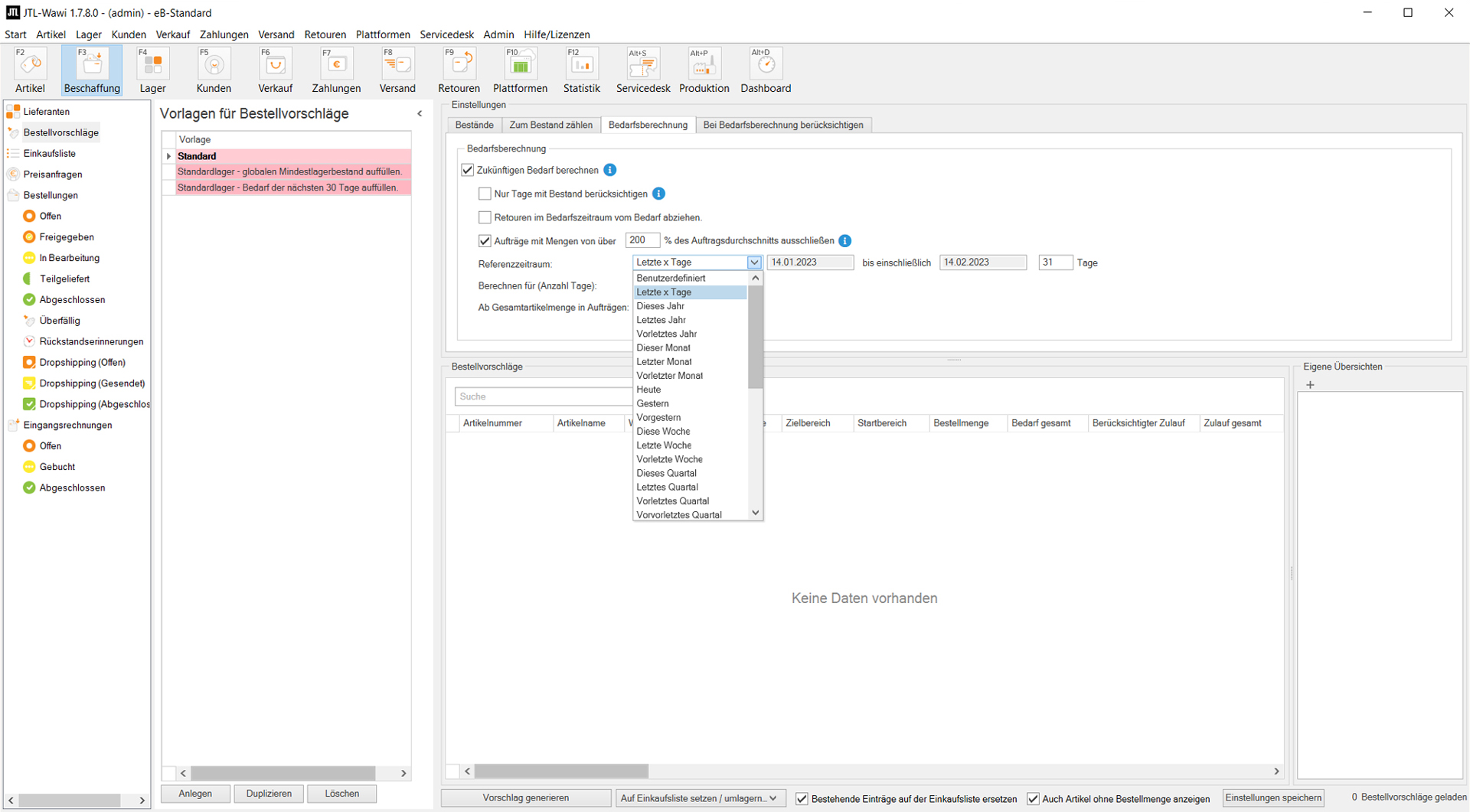
Mit JTL-Wawi 1.7 könnt Ihr Eure Einstellungen für einen Bestellvorschlag nun einfach als Vorlage speichern und für andere Bestellvorgänge übernehmen. Das erspart Euch wiederholte Konfigurationen für verschiedene Artikel und Lager – ein echter Zeitgewinn!

Zusätzlich liefern wir mit Version 1.7 zwei Standardvorlagen aus, mit denen Ihr Euren globalen Mindestbestand oder den Bedarf für die nächsten 30 Tage auffüllen könnt. Sie sind auf Basis Eurer regen Nachfrage im JTL-Forum und in enger Abstimmung mit unserem Support entstanden und werden nicht nur Einsteigern die Arbeit im Einkauf spürbar erleichtern.

Release JTL-Wawi 1.7 - Vorlage im Bestellvorschlag „Bedarf der nächsten 30 Tage auffüllen“.
Release JTL-Wawi 1.7 - Relative Referenzzeiträume in den Bestellvorschlägen der Warenwirtschaft

Relative Zeiträume und Umlagerungen im Bestellvorschlag

Der neue Bestellvorschlag hat noch mehr in petto: Für eine präzisere Bedarfsanalyse könnt Ihr Eure Bestellvorschläge jetzt mit relativen Zeiträumen ausführen, die Ihr in Bezug auf ein bestimmtes Start- oder Zieldatum definiert. Um Eure Bestände optimal zu verteilen, könnt Ihr fehlende Ware über Umlagerungen aus anderen Warenlagern auffüllen, indem Ihr statt eines Lieferanten Euer eigenes Lager als priorisierten Startbereich festlegt.

Mehr zum Bestellvorschlag findet Ihr im JTL-Guide

Erweiterung der „Eigenen Übersichten“

In den „Eigenen Übersichten“ könnt Ihr jetzt mehrere Datensätze auf einen Streich abfragen, um kumulierte Listen zu bilden. So lassen sich per SQL beliebige Details aus den Positionen verschiedener Aufträge in einer Listenansicht ausgeben.

Bereits seit Version 1.6 könnt Ihr im Einkauf per SQL „Eigene Übersichten“ ganz nach Eurem Bedarf konfigurieren; allerdings ließen sich bislang nur Informationen eines markierten Auftrags abfragen. In JTL-Wawi 1.7 könnt Ihr nun über die Variable „@Keys“ mit allen markierten Aufträgen arbeiten – sei es für die Anzeige von Artikelnummern oder -gewichten, die Berechnung von Margen, die Bereitstellung von Statistiken und vieles mehr.

Die neue Möglichkeit, auf sämtliche markierte Datensätze zu reagieren, ist ab sofort überall in der Warenwirtschaft gegeben, etwa in Artikeln, Angeboten, Rechnungen, Rechnungskorrekturen, Stornobelegen oder im Bestellvorschlag – die Nutzungsmöglichkeiten sind also enorm vielfältig.

Zahlreiche „Eigene Übersichten“ findet Ihr im JTL-Forum
Release JTL-Wawi 1.7 - In den eigenen Übersichten der Warenwirtschaft werden mehrere markierte Aufträge angezeigt.
Release JTL-Wawi 1.7 - Bei Teillieferungen werden Eingangsrechnungen nur über unberechnete Liefermengen erstellt.

Eingangsrechnung über unberechnete Mengen

Das habt Ihr Euch lange gewünscht: Wenn Ihr eine Eingangsrechnung zu einer Lieferantenbestellung erstellt, von der bestimmte Mengen schon im Vorfeld teilgeliefert wurden, dann werden mit JTL-Wawi 1.7 nur noch die unberechneten Mengen übernommen, die noch nicht auf der vorangegangenen Eingangsrechnung standen. Somit könnt Ihr schnell Eingangsrechnungen passend zur jeweiligen Teillieferung einbuchen, ohne die Positionen ‚alter‘ und ‚neuer‘ Rechnungen abgleichen zu müssen.

Lagerbestände über JTL-Ameise aktualisieren

Ihr habt jetzt die Möglichkeit, Eure Bestände in JTL-WMS mit JTL-Ameise zu verändern, indem Ihr über Datenimporte Euren ‚alten‘ Lagerbestand reduziert oder mit einem neuen Bestand überschreibt, was Euch zum Beispiel die Inventur ohne MDE-Gerät erleichtert.

Ab JTL-Wawi 1.7 lassen sich WMS-Lagerbestände mit JTL-Ameise aktualisieren.
Film ab!

Neue Videos zu JTL-Wawi 1.7

Für diejenigen unter Euch, die gerne im Bewegtbild mit JTL-Wawi 1.7 vertraut gemacht werden möchten, hat unser Product Owner Manuel Pietzsch eine Reihe neuer Videos abgedreht.

Features der JTL-Wawi App, die einfache Produktion mit JTL-Plan&Produce oder der neue Bestellvorschlag – spannende Neuerungen von JTL-Wawi 1.7 führt Manuel anschaulich und nachvollziehbar direkt in der Software vor.

Wenn Ihr künftig keine neuen Feature-Präsentationen von Manuel verpassen wollt, abonniert unseren YouTube-Kanal.

Telefon & Kontakt

Bei Fragen zu JTL-Wawi 1.7 oder JTL-Plan&Produce ruft uns an:

0 24 33 / 80 56 801

Oder Ihr nutzt unser Formular. Wir sind für Euch da!


Support für JTL-Wawi

Braucht Ihr Hilfe bei der Installation oder weitere Unterstützung? Kostenlosen Community-Support erhaltet Ihr auch im JTL-Forum!

Support-Mitarbeiter von JTL helfen schnell und kompetent.