Hi Freunde! Oder sollte ich lieber schreiben „Liebes Tagebuch“? Denn mit diesem Blogpost lassen wir unsere beliebten Entwicklertagebücher wieder aufleben. Diesmal gewähre ich euch exklusive Einblicke in den Entwicklungsstatus von JTL-Wawi 1.6. Genauer gesagt, stelle ich Euch die neuen Auftragsdetails vor. Wir haben zahlreiche neue Features implementiert, die euren Arbeitsalltag enorm erleichtern werden. Aber lest selbst:
Auftragsdetails – Was ist das?
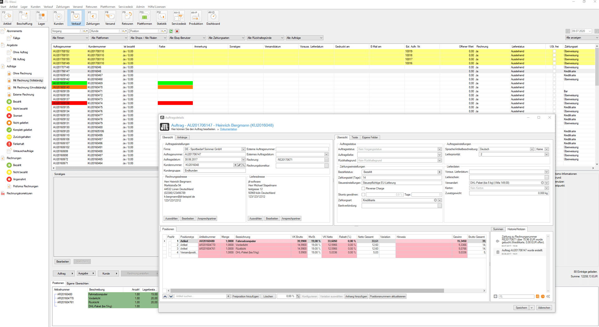
Die Auftragsdetails sind so etwas wie das Herzstück eurer JTL-Wawi, wo die Informationen zu euren jeweiligen Aufträgen zusammenlaufen. Klickt ihr auf einen einzelnen Auftrag, zeigen euch die Auftragsdetails weitere Informationen zu Kunde und Produkt. Also beispielsweise, wie viele Artikel welcher Kunde über einen Verkaufskanal bestellt hat, und ob diese bereits bezahlt oder verschickt wurden.
Wieso haben wir sie geändert?
Da die Auftragsdetails für die Verwaltung eurer Verkäufe so wichtig sind, wollen wir mit JTL-Wawi 1.6 vor allem das Handling verbessern. Denn oftmals habt ihr den mangelnden Platz kritisiert. Kein Wunder: In den Auftragsdetails werden zahlreiche Informationen angezeigt, die natürlich alle in ausreichender Größe dargestellt sein wollen.
Aber das ist natürlich nicht alles! Mit dem Release von JTL-Wawi 1.6 werdet ihr innerhalb der Auftragsdetails einige Änderungen – und wir hoffen natürlich Verbesserungen – vorfinden:
Was hat sich bei den Auftragsdetails getan?
Wie bereits erwähnt, sind wir das große Thema „Platzprobleme“ als Erstes angegangen: Die Auftragsdetails sind in JTL-Wawi 1.6 nicht mehr in die Oberfläche der Warenwirtschaft eingebettet, sondern öffnen sich in einem eigenen Fenster. Der Vorteil: Ihr könnt das Fenster beliebig verschieben und seht immer noch, was im Hintergrund geöffnet ist. So bleiben die dahinterliegenden Informationen für euch sicht- und nutzbar.

JTL-Wawi 1.6 individuell gestalten
Auch innerhalb der Auftragsdetails könnt ihr ab JTL-Wawi 1.6 einzelne Bereiche wie „Übersicht“ oder „Positionen“ individuell vergrößern oder verkleinern und teilweise sogar komplett ausblenden.
Diese Möglichkeit zahlt auf unser Ziel ein, unsere Warenwirtschaft so zu gestalten, dass ihr sie an eure Bedürfnisse anpassen könnt. Die ListView-Extensions bzw. Individuellen Listenansichten sind bereits ein solches Projekt zur Individualisierung von JTL-Wawi, das wir in Zukunft noch weiter ausbauen werden.

Gleiches gilt für die Darstellung eurer Positionslisten, die ihr nun um eigene Spalten erweitern könnt. Dafür stellen wir euch mit JTL-Wawi 1.6 ein umfangreiches Set an Möglichkeiten zur Verfügung, das wir auf Grundlage eures Feedbacks zusammengestellt haben.
Auch das Feature „Eigene Felder im Auftrag“ unterstützt unsere Idee der Individualisierung. Über Admin > Eigene Felder lassen sich euren Aufträgen eigene Felder hinzufügen und auch eigene Felder für Aufträge und Angebote definieren, so dass sie euch dann in den Auftragsdetails zur Verfügung stehen. Und von da aus lassen sie sich beispielsweise im Druck abfragen oder ausgeben.
Die “Eigenen Felder im Auftrag” eignen sich besonders gut für Dinge wie “Unser Zeichen”, die firmeneigene externe Bestellnummer oder auch spezielle Texte oder Anweisungen, die der Vorbereitung bei Montagen dienen.

Ihr könnt eure Aufträge auch mit eigenen Farben definieren und auf diese Weise die Warenwirtschaft ein Stückchen mehr zu eurer Warenwirtschaft machen. Dafür steht euch ab JTL-Wawi 1.6 das komplette Farbspektrum zur Verfügung und ihr könnt individuelle Beschreibungen festlegen, damit alle Mitarbeiter nachschauen können, welcher Farbton welche Auftragsart definiert.
Dieses Feature hilft euch natürlich nicht nur bei der Individualisierung, sondern schafft gleichzeitig mehr Übersicht, da ihr eure Aufträge optisch klar voneinander abgrenzt und klassifiziert.

Auftragsindividuelle Stücklisten
Wie ihr wisst, sind Stücklisten in JTL-Wawi solche Artikel, die aus mindestens einem anderen Artikel bestehen. Sie helfen euch dabei, dass die Anzeige der verfügbaren Menge immer korrekt ist.
Auftragsindividuelle Stücklisten gehören zu euren „Most wanted“-Features und wir freuen uns, sie in die neue Version implementiert zu haben: Mit JTL-Wawi 1.6 werdet ihr Kunden individuelle Stücklisten verkaufen und dafür Komponenten beliebig ergänzen oder Artikel entfernen können.

Anhänge einem Auftrag oder einer Position hinzufügen
Ihr steht in eurem Unternehmen immer wieder vor dem Problem, wie ihr bestimmte Dokumente oder Bilder anderen Abteilungen bzw. Kollegen zugänglich machen könnt, die auf Aufträge in JTL-Wawi zugreifen? Ihr möchtet zum Beispiel euren Lagermitarbeitern direkt im Auftrag Zolldokumente anhängen oder eure Produktionsmitarbeiter mit individuellen Produktionszeichnungen versorgen? Beides wird in JTL-Wawi 1.6 möglich sein!
In den Auftragsdetails findet ihr nun den Reiter „Anhänge“. Über den Klick auf „Hinzufügen“ könnt ihr ganz einfach die gewünschten Dateien auswählen. Auch einzelnen Positionen könnt ihr Anhänge hinzufügen. Über die „Vorschau“ werden eure Dokumente dann über den Standard-Viewer von Windows geöffnet.

Auftragshistorie für mehr Kontrolle
Im Reiter „Historie/Notizen“ werden alle Prozesse, die ein Auftrag durchlaufen hat, lückenlos und nachvollziehbar protokolliert: Versand, Retoure, Rechnung erstellt, Zahlung eingegangen etc. Das entsprechende Auftragslogbuch aktiviert ihr über die globalen Einstellungen.
Dieses Feature hilft nicht nur euch, die Übersicht zu behalten. Auch im Supportfall können wir so viel schneller helfen.
Weiterhin hilfreich ist die Option der eigenen Notizen, mit der ihr Kommentare und Anmerkungen direkt innerhalb der Auftragshistorie festhalten könnt.

Farbfilter durch „Bedingte Formatierungen“
Wer meine Videos zu den neuen Features in JTL-Wawi 1.6 aufmerksam verfolgt hat, dürfte gesehen haben, dass wir neue Tabellencontrols in der Artikel- und Kundenverwaltung implementiert haben, mit denen ihr Farbfilter für bestimmte Werte festlegen könnt. Dieses Feature steht euch nun auch in den Auftragsdetails zur Verfügung:
Über einen Rechtsklick auf den Tabellenkopf > Bedingte Formatierung > Regeln zum Hervorheben von Zellen gelangt ihr in die entsprechenden Einstellungen. Über die Auswahl „Textinhalt“ legt ihr beispielsweise fest, dass eine bestimmte Zeile immer dann farbig hervorgehoben wird, wenn die Artikelbezeichnung ein von euch festgelegtes Wort enthält.

Das Beste: Diese Einstellungen lassen sich pro Benutzer speichern, so dass eure Mitarbeiter sich andere Werte hervorheben lassen können, die für ihre Arbeit relevant sind.
Eine ausführliche Präsentation der neuen Möglichkeiten findet ihr hier:
Suchen auf Spaltenebene
Mit JTL-Wawi 1.6 werdet ihr in den Auftragsdetails nun auch auf Spaltenebene nach Werten suchen können. So könnt ihr euch beispielsweise gezielt nur eine bestimmte Art von Artikeln anzeigen lassen. Über den Reiter „Bezeichnung“ legt ihr einzelne Filter-Werte fest, könnt dort aber auch allgemeine Filter-Regeln definieren, um euch dauerhaft bestimmte Suchergebnisse anzeigen zu lassen.
Steuerschlüssel auf Positionsebene
Dieses Feature ist für alle Nutzer interessant, die die Services von DATEV nutzen: Bisher habt ihr den Steuerschlüssel global definiert, ab JTL-Wawi 1.6 befindet er sich nun auf Positionsebene.

D.h., ihr könnt Steuereinstellungen vornehmen, ohne sie für bereits bestehende Aufträge zu verändern. Legt ihr nun über Admin > Steuern > Steuerschlüssel fest, welches Buchungskonto hinter eurem DATEV-Export liegt, könnt ihr ein komplettes Geschäftsjahr exportieren und die Steuereinstellungen beliebig verändern – das Ergebnis bei einem zweiten Export bleibt dasselbe.
Mehrere Rechnungsadressen pro Kunde
Während ihr in den Kundenstammdaten bislang nur „Lieferadresse“ und „Sonstiges“ auswählen konntet, ist es mit JTL-Wawi 1.6 möglich, eine oder auch mehrere Rechnungsadressen zu setzen. Vorteilhaft dürfte dies vor allem im B2B-Bereich sein, wenn ihr beispielsweise mehrere Filialen eines Kunden beliefert.
In eurem Auftrag könnt ihr unter Rechnungsadresse > Bearbeiten beliebig viele Adressen hinzufügen, die ihr dann über den Button „Auswählen“ übernehmt.
Preview: Das planen wir für die Auftragsdetails
Mit den genannten Features ist unsere Arbeit an den Auftragsdetails natürlich nicht abgeschlossen. Hinter den Kulissen werkeln wir schon fleißig an neuen Funktionen, über die wir euch in Zukunft auf dem Laufenden halten werden. Eines der To-Do’s auf unserer Liste möchten wir euch jetzt aber schon kurz vorstellen:
Unsere Wawi-Entwicklung wird in den nächsten Wochen das große Thema “Gebühren im Auftrag” angehen. Unsere Idee ist, dass euch JTL-Wawi 1.6 anzeigt, wie hoch die Gebühren für den jeweiligen Auftrag (z. B. FBA-Gebühren, Verkaufsprovision) sind. Damit habt ihr dann gleichzeitig direkt im Blick, wie viel Gewinn ein Auftrag abgeworfen hat und könnt eure Margenberechnung effizienter gestalten.
Euer Feedback zu den Auftragsdetails in JTL-Wawi 1.6
Die neuen Auftragsdetails in JTL-Wawi 1.6 sind nicht zuletzt durch eure Impulse und euer Feedback entstanden. Daher freuen wir uns weiterhin über Anregungen und Kommentare, denn nur so entwickeln wir eine Software, die perfekt zu euch passt.
Ihr habt weitere Ideen für die Auftragsdetails? Oder vermisst ein wichtiges Feature? Dann lasst es uns wissen!
